Создание отчетов и печатных форм FastReport.Net в среде SAP NetWeaver

01.03.2017

Часть 1: Быстрая разработка отчетов  

Ландшафт:

-          SAP NW 7.31 или выше

-          Рабочая станция с SAP GUI для Windows

-          Fast Report.Net компоненты для SAP Netweaver

 

Задача:

Разработка отчета, отображающего текущие запасы материалов в компании. В качестве источника данных будет использоваться Демо-модель EPM (из стандартной поставки SAP NW).

 

Пример готового отчета:

 

Подготовка источника данных для отчета.

Разработка источника данных должна быть выполнена при помощи инструментов SAP Query.

Запустите транзакцию SQ02 и переключите рабочую область на локальную область. 

2

 

Создайте новый инфо-набор  ZZDEMO_STOCK, выберите режим «Соединение таблиц через таблицу» и укажите таблицу SNWD_STOCK.

3

 

Добавьте таблицы и соедините их как показано на экране

4

 

Нажмите на кнопку «Инфо-набор». На обзорном экране перетащите поля с данными в новую группу полей.

5

 

Сохраните и сгенерируйте инфо-набор.

Запустите транзакцию SQ03 и создайте новую группу “ZZDEMO_FR Reports “. Присвойте инфо-набор ZZDEMO_STOCK этой группе.

6

 

Сохраните группу пользователей.

 

Подготовка шаблона

 

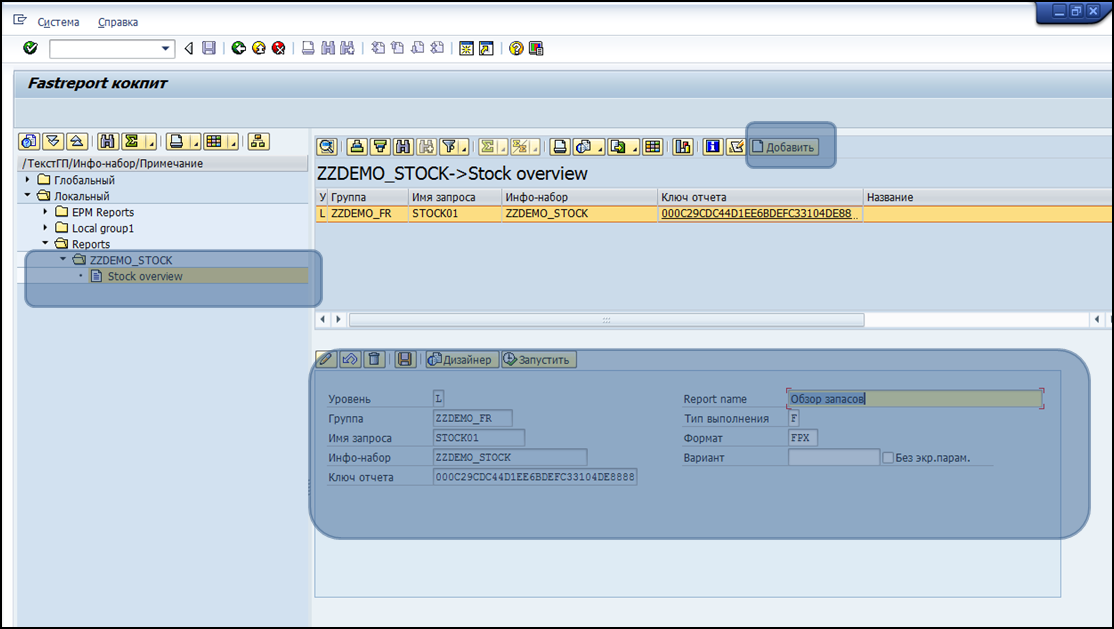
Перейдем непосредственно к созданию шаблона в FastReport! Запустите транзакцию ZFR_COCKPIT. На панели слева выберите Локальный->Reports-ZZDEMO_STOCK и нажмите на кнопку “Вызвать запрос” чтобы запустить конструктор запроса к инфо-набору.  

7

 

Отметьте поля, релевантные для экрана параметров и экрана результатов. Сохраните отчет с именем “Stock01- Обзор запасов”.

 

8

 

После сохранения и возврата на предыдущий экран – новый запрос появится в иерархии. Теперь нажмите на него двойным кликом и на панели справа нажмите на кнопку «Добавить отчет». В нижней части экрана укажите параметры для нового отчета: Установите тип запуска “Запуск на фронтенде”.

 

9

 

Сохраните данные.

После сохранения перейдите  в режим редактирования и затем нажмите на кнопку «Дизайнер». Отобразиться экран с параметрами запуска. Запускаем отчет на выполнение и через пару мгновений отображается дизайнер отчетов Fast report.

10

 Изменить параметры отчета:

Меню: Отчет->Свойства->Основные->Двойной проход.

Меню: Файл->Параметры страницы->Колонки->Количество->2.

11

 Настройка бэндов

Меню: Отчет->Настройка бэндов.

Настроить (добавить\удалить) бэнды как на следующей картинке

12

 

          Нажать на кнопку «Закрыть».

  • Двойным кликом на  1-м бэнде заголовка группы открываются параметры группировки. Указываем “[MYDATASET.CATEGORY]” в качестве условия группировки.
  • Двойным кликом на  2-м бэнде заголовка группы открываются параметры группировки. Указываем “[MYDATASET.PRODUCT_ID]” в качестве условия группировки.
  • Двойным кликом на бэнде “Данные” открываются параметры, в которых в качестве источника данных указываем “MYDATASET”.

13

 

Размещение элементов отчета

  • Выбрать элемент “Текст” с  панели элементов отчета и разместить ее на бэнде «Заголовок отчета». Двойным нажатием на элементе открывается окно со значением тестового элемента, в котором указываем следующее значение “Запас на [Date]”14

 

  • Из окна с данными перетяните  “Category” на первый уровень группировки. Из окна с данными перетяните  “Product_id”, “TEXT” на второй уровень группировки.  
  • Из окна с данными перетяните “ORG_UNIT_NAME”, “BIN_NUMBER”, “QUANTITY” на бэнд данных.  Нажмите двойным кликом на элемент “QUANTITY” и добавьте к нему “[MYDATASET.QUANTITY_UNIT]” (чтобы рядом с количеством отображалась единица измерения).
  • В подвале страницы разместите текстовый элемент со значением “Страница [Page] из [TotalPages]”.

 

Руководство пользователя и разработчика по работе с дизайнером: https://быстрыеотчеты.рф/public_download/docs/FRNet/online/ru/UserManual/ru-RU/Fundamentals.html

 

Вид конечного шаблона:

 

15

 

Нажмите на кнопку предварительного просмотра. Будет отображен готовый отчет. В режиме разработки количество записей данных ограничено 100 строками.

16

 

Сохраните отчет (нажмите стандартную кнопку SAP) выйдете из дизайнера.

Запустите отчет, нажав на  “Запустить”. 

 

17

 

Иногда просмотр запускается в фоновом режиме  - используйте Alt+Tab для переключения между окнами.

 

Запуск

Чтобы использовать отчет в качестве независимой программы для него необходимо создать транзакцию.

Запустите транзакцию, укажите код транзакции для нового отчета (например, ZZDEMO_STOCK), укажите текст транзакции и выберите режим “Транзакция с параметрами” как объект запуска.

На следующем экране укажите транзакцию “ZFR_RUN”, проставьте параметр “пропустить первый экран” и в таблице “значения по умолчанию” добавить поле “p_rep” и значение <your report ID>.

 

18

 

Сохраните данные.

Теперь можно запускать отчет используя транзакцию ZZDEMO_STOCK.

 

 

 




.NET FastReport
13 октября 2025

Как использовать Excel формулы в отчете при экспорте в MS Excel

Начиная с версии FastReport .NET 2026.1 появилась возможность экспортировать формулы в Microsoft Excel. Важно правильно настроить экспорт формул и соблюдать синтаксис.
13 октября 2025

Новые возможности экспорта изображений в Microsoft Word в FastReport .NET

В последней версии FastReport .NET мы добавили новые функции экспорта изображений. Теперь можно самостоятельно настроить баланс между качеством и размером итогового документа.
30 сентября 2025

Как установить дизайнер отчетов FastReport .NET с предустановленными плагинами

Читайте в статье как с версии 2025.2.5 для FastReport .NET WinForms и FastReport .NET WEB можно установить дизайнер отчётов со всеми плагинами без сборки dll-файлов.

Не является публичной офертой
© 1998-2025 ООО «Быстрые отчеты»